Dans dynamo, il est possible de lister les matériaux utilisés par élément mais il est difficile d'être plus précis.
Pour notre utilisation au quotidien de nos maquettes, nous créons des scripts Dynamo spécifiques pour répondre à des besoins précis.
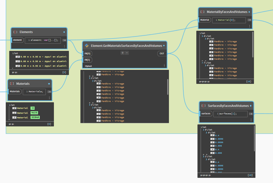
Le noeud ci-dessous nous permet, par élément listé, d'obtenir les surfaces de matériau classées par volume. De plus, seuls les matériaux en entrée sont considérés.
IN[0] : liste des éléments à traiter
IN[1] : liste des matériaux à considérer
OUT[0] : liste des matériaux classé par élément, volume et faces
OUT[1] : surfaces classées par élément, volume et face dans l'unité de surface du projet arrondi à 6 chiffres après la virgule
Dans cet exemple, cela permet de récupérer toutes les surfaces vitrées d'un projet.
Ci-dessous le script du noeud:
Element.GetMaterialsSurfacesByFacesAndVolumes
A bientôt sur votre blog Aplicit!


Laisser un commentaire